测试
仪表盘
Bug
用例
套件
测试单
测试报告
G
返回
2328
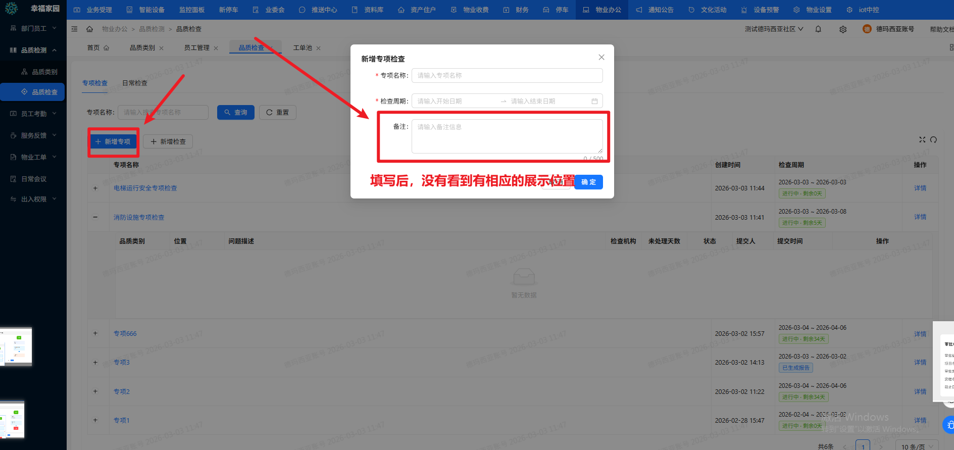
品质检查中新增专项的备注没有看到有展示的位置
提Bug
重现步骤
[步骤]
[结果]
品质检查中新增专项的备注没有看到有展示的位置
[期望]
品质检查中新增专项的备注能够展示正常(如不需此备注,填写一下备注)
返回
激活
转任务
基本信息
Bug的一生
所属产品
幸福家园
所属模块
物业办公
品质检查
所属计划
来源用例
Bug类型
代码错误
严重程度
优先级
3
Bug状态
已关闭
激活次数
激活时间
是否确认
已确认
指派给
Closed 于 2026-03-05 13:51:23
截止日期
反馈者
通知邮箱
操作系统
浏览器
关键词
抄送给
由谁创建
莫金燕 于 2026-03-03 11:51:22
影响版本
主干
由谁解决
廖艳秀 于 2026-03-04
解决版本
主干
解决方案
已解决
由谁关闭
莫金燕 于 2026-03-05 13:51:23
最后修改
莫金燕 于 2026-03-05 13:51:23
项目/研发需求/任务
其他相关
所属项目
所属执行
相关需求
相关任务
选择项目
选择项目
所属执行