测试
仪表盘
Bug
用例
套件
测试单
测试报告
G
返回
2451
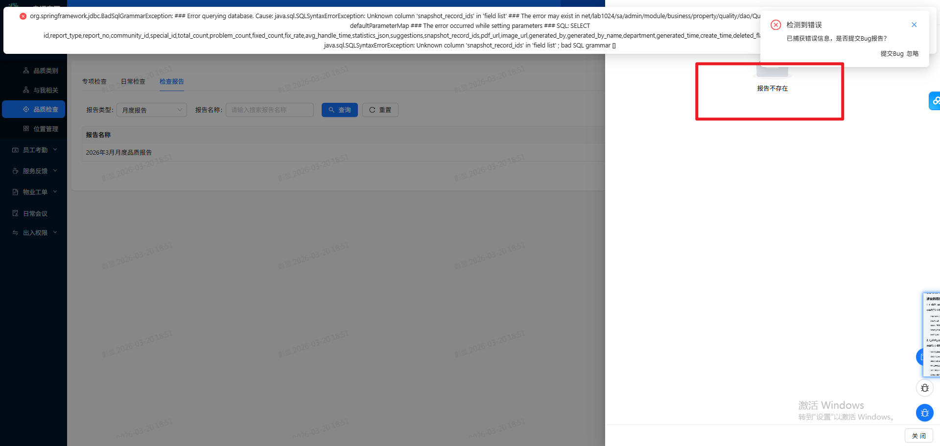
月度报告无法查看(包括PC端、物业小程序端)
提Bug
重现步骤
[步骤]
德玛西亚小区(连接第三方系统的小区)
登录名:SxVSkhcmadmin
密码:IVX69pb#
物业账号:15108059403
[结果]
[期望]
点击查看月度报告,可以进行正常查看
返回
指派
关闭
激活
转任务
基本信息
Bug的一生
所属产品
幸福家园
所属模块
物业办公
品质检查
所属计划
来源用例
Bug类型
代码错误
严重程度
优先级
1
Bug状态
已解决
激活次数
激活时间
是否确认
已确认
指派给
莫金燕 于 2026-05-30 15:53:54
截止日期
反馈者
通知邮箱
操作系统
浏览器
关键词
抄送给
由谁创建
莫金燕 于 2026-03-20 18:57:48
影响版本
主干
由谁解决
邹鹏 于 2026-05-30
解决版本
主干
解决方案
已解决
由谁关闭
最后修改
邹鹏 于 2026-05-30 15:53:54
项目/研发需求/任务
其他相关
所属项目
所属执行
相关需求
相关任务
选择项目
选择项目
所属执行