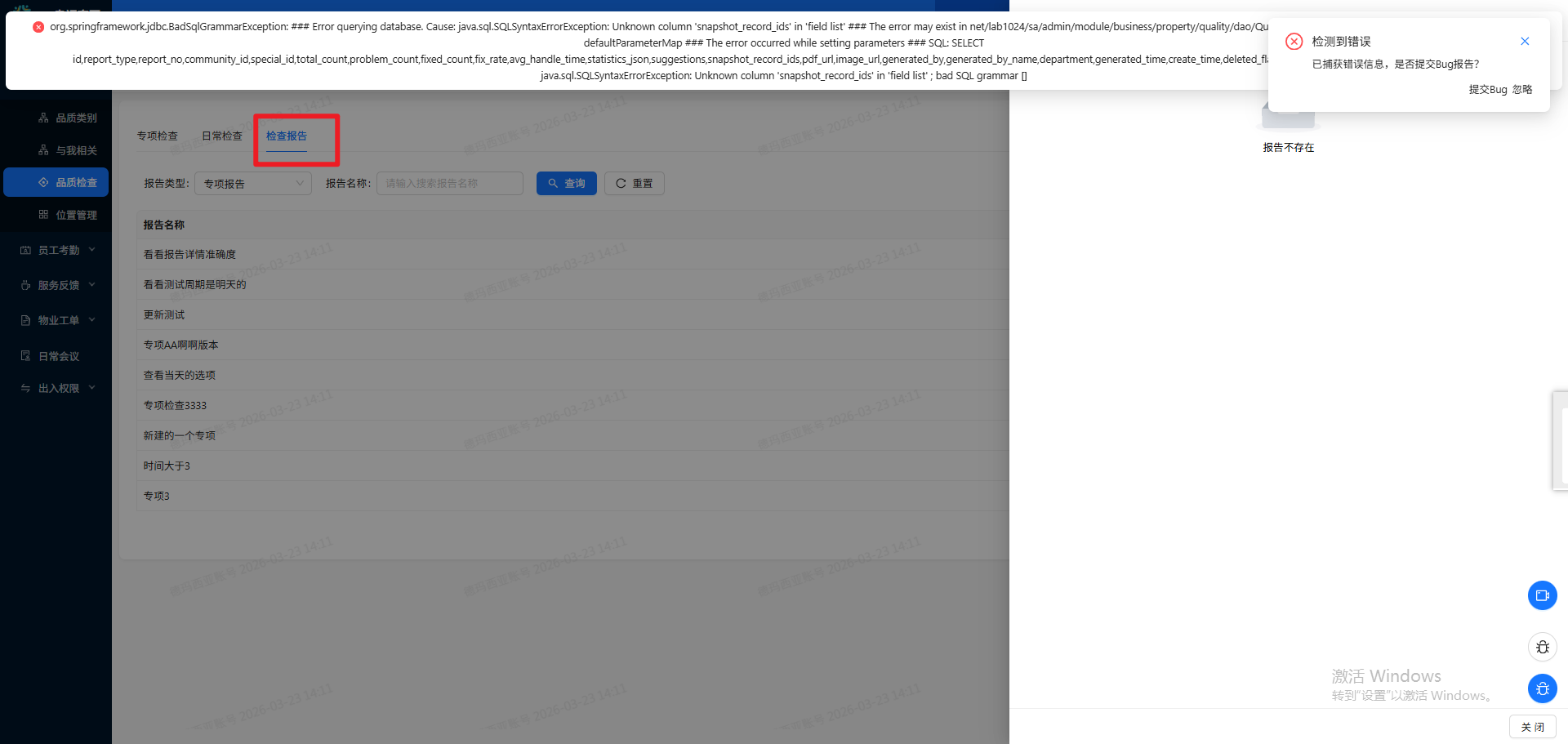
2455品质检查PC端点击【检查报告】tab页,点击列表数据操作栏下的【查看报告】失败
重现步骤

[步骤]

德玛西亚小区

[结果]

品质检查PC端点击【检查报告】tab页,点击列表数据操作栏下的【查看报告】失败

[期望]

品质检查PC端点击【检查报告】tab页,点击列表数据操作栏下的【查看报告】成功

file-read-7225.png

激活
所属产品
所属计划
来源用例
Bug类型
代码错误
严重程度
优先级
1
Bug状态
已关闭
激活次数
激活时间
是否确认
已确认
指派给
Closed 于 2026-03-23 17:10:51
截止日期
反馈者
通知邮箱
操作系统
浏览器
关键词
抄送给
由谁创建
莫金燕 于 2026-03-23 14:13:35
影响版本
主干
由谁解决
廖艳秀 于 2026-03-23
解决版本
主干
解决方案
已解决
由谁关闭
莫金燕 于 2026-03-23 17:10:51
最后修改
莫金燕 于 2026-03-23 17:10:51